Assalamualaikum wr.wb bertemu lagi bersama saya mimin, dan kali saya akan memberikan informasi tentang bagaimana cara membuat relasi antar tabel dengan foreign key, okelah tidak usah banyak cincong, kita mulai saja.
Dalam membangun relasi antar tabel database, perlu diketahui tentang istilah-istilah dalam relasi database sebagai berikut :
- Primary Key adalah sebuah field/atribut yang ditandai sebagai kunci utama dari sebuah tabel dengan tujuan untuk membuat nilai dari field Primary key sebagai nilai yang unik. Sebagai nilai yang unik, maka setiap data yang disimpan dalam field primary key tidak akan memiliki nilai yang sama.
- Foreign key adalah sebuah field dalam sebuah tabel dimana field tersebut berasal dari field primary key dari sebuah tabel lain dengan tujuan untuk membuat relasi dengan tabel tersebut.
Pengertian Relasi Antar Tabel Dengan Foreign Key
Relasi antar tabel dengan foreign key adalah konsep yang digunakan dalam desain database untuk menghubungkan dua atau lebih tabel berdasarkan nilai yang ada di kolom tertentu.
Dalam relasi ini, satu tabel akan memiliki kolom yang mengacu pada kolom primary key dari tabel lain. Dengan menggunakan foreign key, kita dapat membuat hubungan yang erat antara tabel-tabel dalam database.
Cara Menggunakan Relasi Antar Tabel Dengan Foreign Key
Untuk menggunakan relasi antar tabel dengan foreign key, kita perlu mengikuti beberapa langkah berikut:
- Buat tabel-tabel yang akan terlibat dalam relasi.
- Tentukan kolom primary key di setiap tabel.
- Tentukan kolom foreign key di tabel yang akan mengacu pada kolom primary key tabel lain.
- Atur hubungan antara tabel-tabel menggunakan foreign key.
Setelah hubungan antar tabel dibuat, kita dapat menggunakan fitur-fitur database seperti JOIN untuk mengambil data dari tabel-tabel yang terkait. Misalnya, kita dapat menggunakan JOIN untuk mengambil informasi pengguna dan artikel yang ditulisnya, atau informasi produk dan kategori yang terkait.
Relasi antar tabel dengan foreign key sangat berguna dalam desain database karena memungkinkan kita untuk mengorganisir data dengan lebih efisien dan menjaga integritas data. Dengan menggunakan relasi ini, kita dapat menghindari duplikasi data dan memastikan konsistensi data antar tabel.
Cara Membuat Relasi Antasr Tabel
Setelah itu anda harus membuat:
1. Buat database berdasarkan ERD
Buatlah database dari Entity Relational Diagram (ERD) dibawah:

2. Buat tabel database
Setelah selesai membuat ERD kemudian kita membuat tabel seperti dibawah ini:







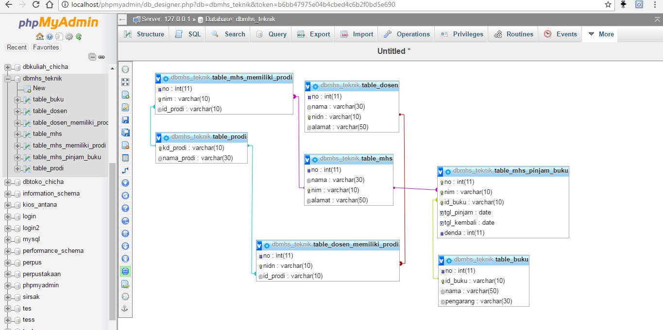
3. Buat relasi tabel
Dan yang terakhir kita langsung membuat tabel relasi menggunakan foreign key

Contoh Relasi Antar Tabel Dengan Foreign Key
Untuk lebih memahami konsep ini, mari kita lihat contoh sederhana. Misalkan kita memiliki dua tabel: “Pengguna” dan “Artikel”. Tabel “Pengguna” berisi informasi tentang pengguna situs web, seperti nama, alamat email, dan kata sandi. Tabel “Artikel” berisi informasi tentang artikel yang ditulis oleh pengguna, seperti judul, isi, dan tanggal pembuatan.
Untuk membuat relasi antara kedua tabel ini, kita dapat menambahkan kolom “pengguna_id” di tabel “Artikel” yang akan mengacu pada kolom primary key “id” di tabel “Pengguna”. Dengan cara ini, setiap artikel akan terkait dengan pengguna yang menulisnya.
Contoh lainnya adalah relasi antara tabel “Kategori” dan “Produk”. Tabel “Kategori” berisi informasi tentang kategori produk, seperti nama dan deskripsi. Tabel “Produk” berisi informasi tentang produk, seperti nama, harga, dan stok.
Untuk membuat relasi antara kedua tabel ini, kita dapat menambahkan kolom “kategori_id” di tabel “Produk” yang akan mengacu pada kolom primary key “id” di tabel “Kategori”. Dengan cara ini, setiap produk akan terkait dengan kategori yang sesuai.
Kesimpulan
Relasi antar tabel dengan foreign key adalah konsep penting dalam desain database. Dengan menggunakan foreign key, kita dapat menghubungkan tabel-tabel dalam database dan membuat hubungan yang erat antara mereka.
Relasi ini memungkinkan kita untuk mengambil data yang terkait dari tabel-tabel yang berbeda dan menjaga integritas data. Dalam desain database, penting untuk mempertimbangkan relasi antar tabel dengan foreign key agar struktur database menjadi lebih terorganisir dan efisien.
Mungkin cukup sekian sedikit pengetahuan saya semoga bermanfaat buat saya dan buat kalian semua, terimakasih dan tetap semangat meraih ilmu setinggi tingginya đ Keep Smile Keep Strong đ




